Manage Knowledge Source Content
After creating your Knowledge Source, you can manage the content you added.
You can see if the content will be helpful to other users. You will be able to edit basic information or delete the Knowledge Source.
How to manage
StackSpot provides two search mechanisms:
Option 1. You can search for a keyword in your Knowledge Source.
Follow the steps:
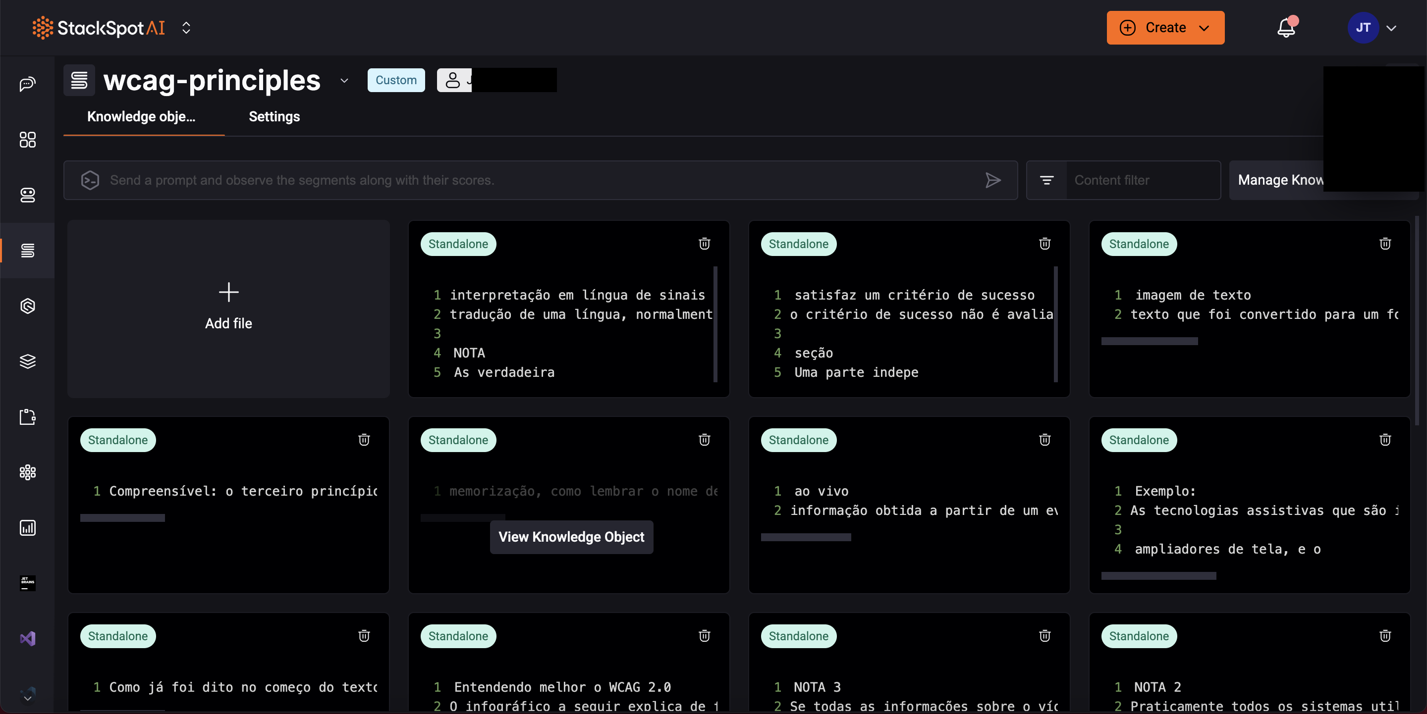
Step 1. Go to StackSpot AI Portal;
Step 2. Access the 'Knowledge Source' section;
Step 3. You will see a search box on the right side of the screen. You see the box 'Content filter';
Step 4. Write the keyword you want to find in your Knowledge Sources;
Option 2. The AI Chat Agent can simulate a query using code snippets, selecting the snippet with the highest score to generate an answer.
- The score is 0 to 1. Closer to 0, the document and the user's question will have better similarity. This document will be more relevant to the Large Language Models (LLM) answers.
Follow the instructions to see your Knowledge Source scores:
-
Access the StackSpot AI Portal
-
Click 'Knowledge Source';
-
Choose the Knowledge Source. You can see more details by clicking on the second button on the right upper side;
-
Type questions or a segment on the chat box and see the scores.
For example, you cannot edit a Knowledge Source object or a snippet. If you want to change something, you must create something new.
Usage Example
When the user asks StackSpot AI to add a bank slip to the code, it shows which Knowledge Sources were used and checks its score. See an example below:

Edit or delete a Knowledge Source
You can only edit your Knowledge Source name and description.
To do that, follow the instructions:
Step 1. Go to StackSpot AI Portal;
Step 2. Access the 'Knowledge Sources' section;
Step 3. Choose the Knowledge Source you want to edit or delete. On the top menu, click on the 'Settings' section;
Step 4. Edit the name, slug, or description.
- If you want to delete the Knowledge Source, click on the 'Delete Knowledge Source' button at the bottom of the page.
See an image below:

Delete Knowledge Objects
You can delete Knowledge Objects in two ways:
- Individually.
- Entire groups (Standalone, Uploaded, or both) at once;
The deletion action is irreversible. Once removed, the objects cannot be recovered.
How to delete Knowledge Objects individually
Step 1. Go to StackSpot AI Portal;
Step 2. Access the 'Knowledge Sources' section;
Step 3. Find the Knowledge Source you want to manage and select it;
Step 3. Then find the Knowledge Object you want to delete;
Step 4. Click the 'trashcan button';
Step 5. Click 'Yes' to confirm you want to delete it. Done!

How to delete groups of Knowledge Objects at once
Step 1. Go to StackSpot AI Portal;
Step 2. Access the 'Knowledge Sources' section;
Step 3. Find the Knowledge Source you want to manage and select it;
Step 4. Within the Knowledge Source, click the 'Manage Knowledge Object" button;
Step 5. Select the group of Knowledge Objects you want to delete:
- Standalone: You will manually delete all the Knowledge Objects you added.
- Uploaded File: You will delete all the Knowledge Objects you uploaded as files.

You can choose both.
Step 6. Type 'Delete' on the bottom of the page and click the 'Delete' button to confirm. Done!

Favorite your Knowledge Sources on your IDE
You can now add your favorite Knowledge Sources to the IDE. This feature simplifies access to your most frequently used Knowledge Sources, and you can find them in the Favorites tab.
Follow the steps:
Step 1. Open your IDE;
Step 2. In the chat box, click on the Knowledge Sources option;
Step 3. Select your preferred Knowledge Sources from the Account, Personal, or Shared tabs and click the star icon to mark them as favorites.
Now, you will access them on the Favorites tab.
See the example below:

Favorite your Knowledge Source on the StackSpot AI Portal
You can also mark your content as a favorite on the StackSpot AI Portal.
- Click the 'More options > Favorite':
